1.背景
在日常工作中,我们常常会遇到需要基于历史记录或已有模板创建新表单的场景。无论是新的项目申请、月度报销,还是客户信息登记,大量重复性信息的填写不仅效率低下,还极易因手动输入导致错漏。
为此,我们引入“复制新建表单”这一应用技巧,可以快速复制选中的现有表单,并以此为基础创建一份全新的表单。新表单将自动载入所选表单的全部内容,用户只需针对变动之处进行修改和补充,即可高效完成填写,能有效提升工作效率并确保数据准确性。
2.操作步骤
①添加辅助数据项

添加单号为辅助数据项
②设计数据接口
将明细中需要复制的数据项添加到接口中,并设置唯一数据项为参数

设置数据列

设置参数
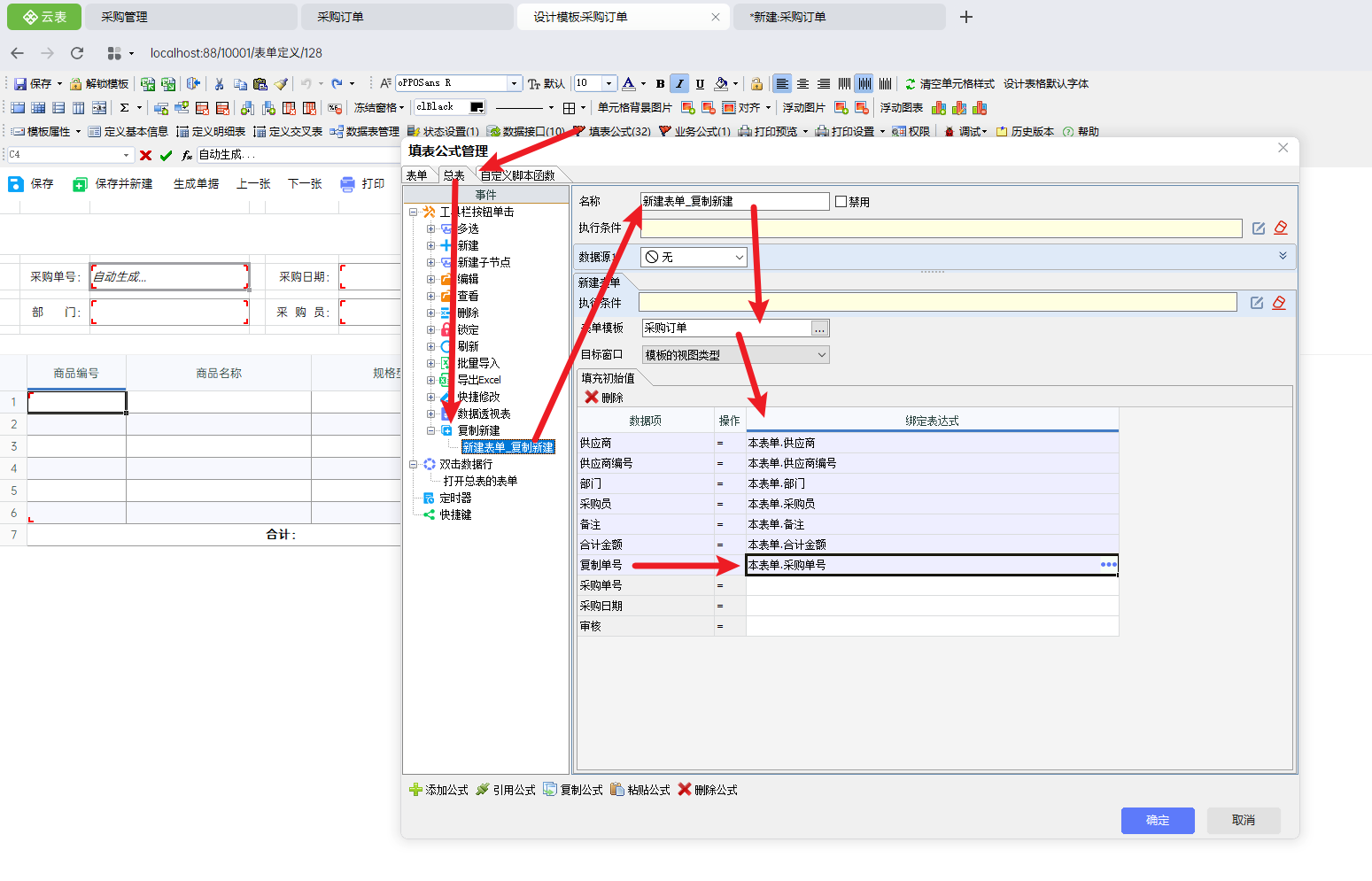
③设置新建表单公式

添加按钮并添加公式

④设置新建表单后时事件
调用明细数据项的数据接口,绑定参数后,对明细进行插入操作
注意:这里的采购单号为复制单号,也就是来源表单的单号

设置明细数据公式
④实现效果
在总表中选中单据,并点击【复制新建】按钮,将复制选中单据的内容添加到新建表单中

复制单据

新建单据
4.扩展说明
(1)扩展使用
①在搭建系统的过程中,这个操作的作用还有很多,比如设置打印模板、生成下游单据等。在多表格打印中,也可以采用新建打开表单后事件进行对数据项的赋值,多表格打印参考:
9.2.1 新建打开表单后事件②对于辅助数据项,可以直接在数据表管理中添加数据项,直接添加的数据项不会绑定表格位置,但是在总表中也能看到,根据实际使用需求决定是否隐藏该数据项
(2)易错点
①在设计新建表单的填表公式时,需要将单号赋值给复制单号
②在设计明细公式时,绑定的参数应为复制单号,而不是采购单号
③在设计明细公式时,应使用插入操作,不能使用更新操作