1.背景
在前面的文章中,已经完成了对“采购明细查询”的设计,能够查询出所有采购单及其明细信息。但是在实际查询的过程中,只是最基本的查询设计是远远不够的,在工作中我们通常需要附加一些条件用于查询。
本篇文档将以:查询到当天日期截止的采购订单明细信息、查询采购员为当前用户的采购订单明细信息为例,讲述如何配置静态查询
2.操作步骤
(1)设计当年采购订单明细查询
①新建查询
新建查询模板,设计数据源与数据列,数据源为“采购订单.明细”;数据列为采购订单所有数据(包括基本信息与明细信息)

设计数据源与数据列
②设计过滤条件
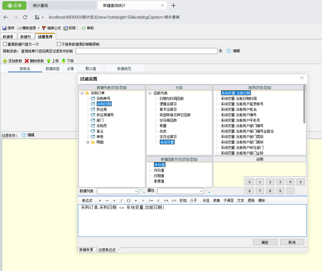
需要查询截止到当前日期,所有的采购订单信息,需要用到当前日期,在云表中,可以使用系统变量.当前日期来获取当前日期。
过滤出采购日期在当天日期之前的数据。云表中可以直接对比两个日期类型数据的大小,直接填写:采购订单.采购日期<=系统变量,.当前日期

设计过滤条件
注意:过滤条件是用于过滤出满足该条件的数据,将满足该条件的数据显示在结果中。
③显示效果
完成后保存设计,打开该查询表,即可看到满足条件的数据被过滤出来

查询效果
(2)设计采购员为当前用户的采购订单明细信息
以上一步制作完成的“采购订单汇总查询”为基础,增加一个采购员为当前用户的条件进行查询
①并且与或者
在设计查询表之前,我们需要了解两个概念:并且与或者
先来看一个日常生活中的例子:
小黄和小红都需要去广州,在购买车票的时候,他们可以选择的列车却不同,来看看他们是如何筛选列车

通过对话我们不难看出,小黄对列车筛选的条件是:到站广州南站 或者 到站广州白云站
小红对列车筛选的条件是:列车为高铁列车 并且 到站广州南站
所以小黄筛选出了50趟可供选择的列车,小红只筛选出了30趟可供选择的列车
从以上例子中可以提取出并且与或者的不同:
或者:两个条件只用满足一个就可以
并且:两个条件必须同时满足
②设计过滤条件
在这个案例中,需要筛选日期为当前日期之前的,并且采购员为当前用户的采购订单,日期过滤与用户过滤需要同时满足,所以需要用并且连接
过滤条件为:采购订单.采购日期<=系统变量.当前日期 并且 采购订单.采购员=系统变量.当前用户姓名

③实现效果
保存模板设计后,可以看到查询的效果

实现效果