1、背景
在上一章中,已经学会了如何建立一个最简单的查询表,并对“采购订单”的基本信息数据项建立了一个查询表,用于查询所有的基本信息,那么,如何在这个基础上,增加对明细信息数据项的查询呢?本节将讲解,对明细信息数据项的查询。本案场景设定:查询所有已采购商品
2.操作步骤
(1)设计数据源
在上一章设计的“采购单查询”中,已经将查询模板的数据源设计为了“采购订单”,现在进行修改数据源,将数据源选择为“采购订单.明细”

修改数据源为明细
(2)添加数据列
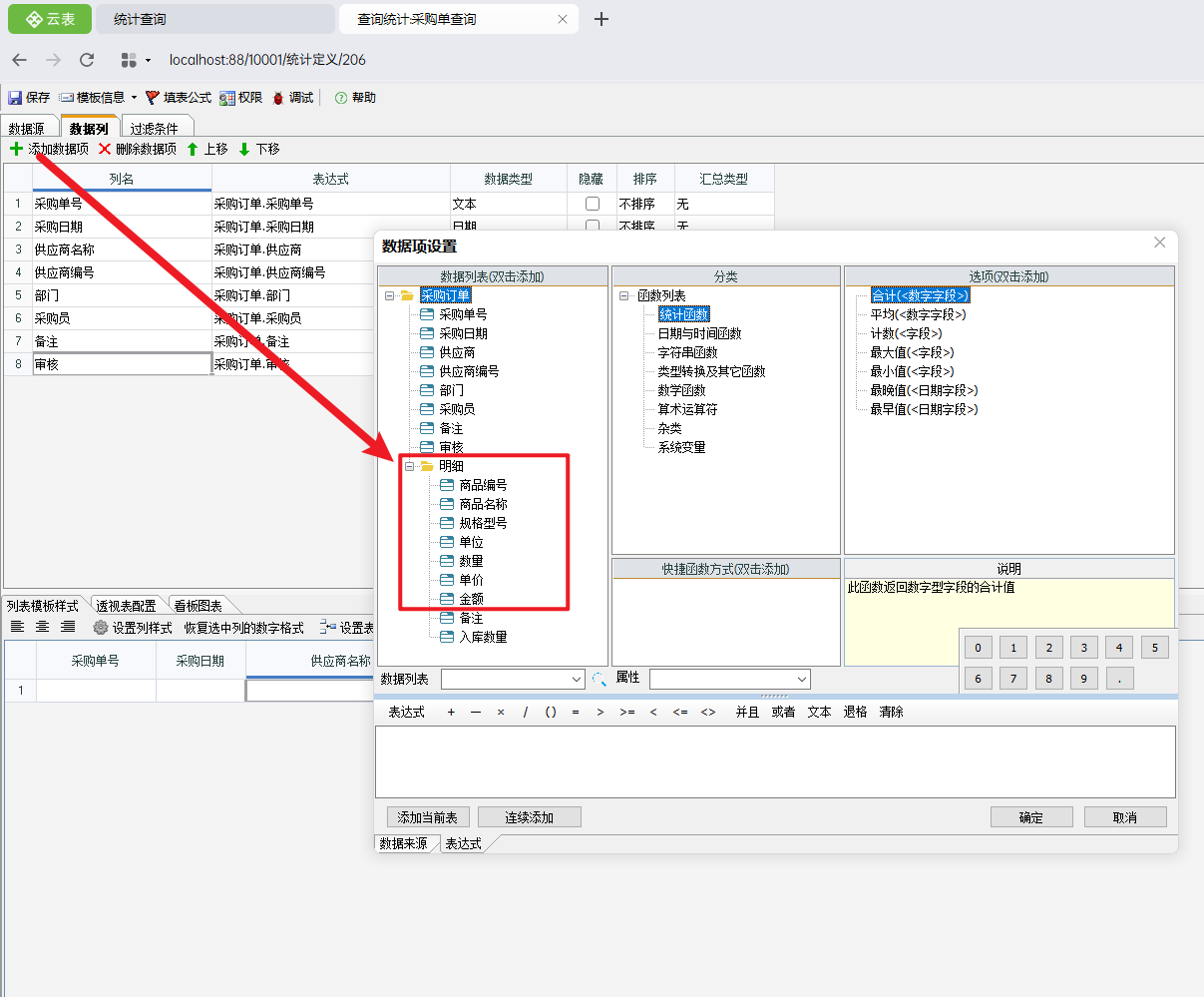
在基本信息数据项的基础上,添加明细数据项,将除了“备注”与“入库数量”的数据项添加至数据列中

添加明细数据项
(3)实现效果
保存设计后,回到查询页面,将看到所有的采购数据,包括采购的所有商品

需要注意的是,因为现在的采购单查询的数据源为采购订单.明细,因此,没有明细的采购订单,在查询结果中不会展示
如下图所示:采购单号为“CGD-20260105-020”的采购订单为没有明细内容的采购订单,则在查询结果中,不会显示出该采购单

明细为空的单据基本数据项也不会显示